游客:
注册
|
登录
会员
|
搜索
|
统计
|
帮助
轩辕春秋文化论坛
»
曹操传MOD制作交流
» 发布6.2版exe修正版
兴唐传·瓦岗山异闻录(20150519版)发布
(2015-5-19)
论坛营运现状公告
(2014-8-10)
三国志12pk版下载
(2013-4-20)
《精忠报国岳飞传》制作组对外开放
(2013-1-16)
岳飞传解密剧本发布
(2011-4-12)
招募各版斑竹和网站管理技术人员
(2006-4-19)
<< 上一主题
|
下一主题 >>
490
10/17
|‹
‹‹
8
9
10
11
12
13
14
15
16
17
››
投票
交易
悬赏
活动
打印
|
推荐
|
订阅
|
收藏
|
开通个人空间
|
加入资讯
标题: 发布6.2版exe修正版
卡密萨玛
组别
士兵
级别
裨将军
功绩
3
帖子
343
编号
505360
注册
2014-8-28
#271
发表于 2021-2-28 11:40
资料
短消息
只看该作者
回复 #267 star175 的帖子
谢谢大佬,主要是有玩家会瞬移跑墙上然后剧情移动就动不了或者直接卡崩了
[广告]
《精忠报国岳飞传完整版》火热发布
zhoufangzun
组别
士兵
级别
忠义校尉
功绩
3
帖子
250
编号
544060
注册
2021-2-22
#272
发表于 2021-2-28 11:40
资料
短消息
只看该作者
QUOTE:
原帖由
star175
于 2021-2-28 10:46 发表
现在扳手最新版本是哪个?
记得是可以加特技的,一下子找不到了,那位有的发一个上来
关于这个曹操传通用调试器2.0的最新版本,貌似不支持6.2引擎的许多功能,修改个人特效的功能直接消失了。
曹操传通用调试器2.0下载:
http://xycq.online/forum/viewthr ... 3%B5%F7%CA%D4%C6%F7
[
本帖最后由 zhoufangzun 于 2021-2-28 12:05 编辑
]
图片附件
:
曹操传通用调试器2.0.png
(2021-2-28 12:03, 39.48 K)
[广告]
安装Alexa工具条,提高轩辕排名,支持轩辕发展!
star175
★★
组别
白衣卿相
级别
破虏将军
好贴
4
功绩
168
帖子
724
编号
91725
注册
2006-11-16
#273
发表于 2021-2-28 13:20
资料
文集
短消息
只看该作者
回复 #272 zhoufangzun 的帖子
好吧,原来最新版的功能还减少了,我说怎么找到的都是不能加特效的
[广告]
真诚支持说岳,携手共创辉煌
zhoufangzun
组别
士兵
级别
忠义校尉
功绩
3
帖子
250
编号
544060
注册
2021-2-22
#274
发表于 2021-2-28 13:24
资料
短消息
只看该作者
QUOTE:
原帖由
star175
于 2021-2-28 13:20 发表
好吧,原来最新版的功能还减少了,我说怎么找到的都是不能加特效的
应该是bug,修改器找不到原来的地址,所以发生了功能变少的情况。只能找修改器作者重新做一个,估计也没戏,他差不多5年没上线。
[广告]
安装Alexa工具条,提高轩辕排名,支持轩辕发展!
whh
(無鑒道人)
组别
士兵
级别
护军
功绩
4
帖子
443
编号
234761
注册
2007-11-4
来自
广陵 邗邑
#275
发表于 2021-2-28 13:27
资料
短消息
只看该作者
回复 #250 双枪董平 的帖子
测试出现问题的时候场上没有人会 气合,手动测试每个策略都能正常释放(除了吸收mp),但是AI自行控制就会跳出,现在改回原始状态就没问题了,原因未知
[广告]
安装Alexa工具条,提高轩辕排名,支持轩辕发展!
long4444000
★
组别
羽林都尉
级别
左将军
好贴
1
功绩
52
帖子
1238
编号
466409
注册
2012-7-18
#276
发表于 2021-2-28 19:59
资料
文集
短消息
只看该作者
回复 #202 star175 的帖子
谢谢大神,大神果然是吾等新人的福音
[广告]
安装Alexa工具条,提高轩辕排名,支持轩辕发展!
long4444000
★
组别
羽林都尉
级别
左将军
好贴
1
功绩
52
帖子
1238
编号
466409
注册
2012-7-18
#277
发表于 2021-2-28 20:07
资料
文集
短消息
只看该作者
回复 #259 演作游 的帖子
没关系,我两个都试试
[广告]
《精忠报国岳飞传完整版》火热发布
天道圣君
组别
士兵
级别
奋威校尉
好贴
1
功绩
6
帖子
124
编号
540353
注册
2020-2-8
#278
发表于 2021-3-1 07:03
资料
短消息
只看该作者
回复 #2 star175 的帖子
原来是这样大佬,可是我的设计是武器防具辅助各37
不知道要怎么调整呢
[广告]
《精忠报国岳飞传完整版》火热发布
zhoufangzun
组别
士兵
级别
忠义校尉
功绩
3
帖子
250
编号
544060
注册
2021-2-22
#279
发表于 2021-3-1 07:52
资料
短消息
只看该作者
QUOTE:
原帖由
天道圣君
于 2021-3-1 07:03 发表
原来是这样大佬,可是我的设计是武器防具辅助各37
不知道要怎么调整呢
1-30为普通武器,57-65为普通防具,这是最初的设定,改了就会出现普通装备等级错误。
30个普通武器,9个普通防具。
[
本帖最后由 zhoufangzun 于 2021-3-1 07:55 编辑
]
[广告]
《精忠报国岳飞传完整版》火热发布
天道圣君
组别
士兵
级别
奋威校尉
好贴
1
功绩
6
帖子
124
编号
540353
注册
2020-2-8
#280
发表于 2021-3-1 09:49
资料
短消息
只看该作者
回复 #222 zhoufangzun 的帖子
经过测试,和引擎无关,而是电脑卡顿时如果切换有灰色按钮时就会出现轻微的卡顿,比如移动之后攻击策略的那个面板也会
[广告]
《精忠报国岳飞传完整版》火热发布
天道圣君
组别
士兵
级别
奋威校尉
好贴
1
功绩
6
帖子
124
编号
540353
注册
2020-2-8
#281
发表于 2021-3-1 09:50
资料
短消息
只看该作者
回复 #279 zhoufangzun 的帖子
好吧。。。我只留了一个普通武器一个普通防具,剩下的都改成宝物了
[广告]
真诚支持说岳,携手共创辉煌
long4444000
★
组别
羽林都尉
级别
左将军
好贴
1
功绩
52
帖子
1238
编号
466409
注册
2012-7-18
#282
发表于 2021-3-1 10:09
资料
文集
短消息
只看该作者
大神们求问,我内存修改完破百剧本2处,开着内存修改器是可以运行了,可是关了再次打开就又不行了,这改完了有什么办法在游戏开着的时候保存吗
[广告]
真诚支持说岳,携手共创辉煌
zhoufangzun
组别
士兵
级别
忠义校尉
功绩
3
帖子
250
编号
544060
注册
2021-2-22
#283
发表于 2021-3-1 10:17
资料
短消息
只看该作者
QUOTE:
原帖由
天道圣君
于 2021-3-1 09:49 发表
经过测试,和引擎无关,而是电脑卡顿时如果切换有灰色按钮时就会出现轻微的卡顿,比如移动之后攻击策略的那个面板也会
这个问题未知,反正我用原引擎不会卡。
[广告]
安装Alexa工具条,提高轩辕排名,支持轩辕发展!
star175
★★
组别
白衣卿相
级别
破虏将军
好贴
4
功绩
168
帖子
724
编号
91725
注册
2006-11-16
#284
发表于 2021-3-1 13:05
资料
文集
短消息
只看该作者
回复 #272 zhoufangzun 的帖子
同样的扳手2.0,用6.1版测试了一下,发现是可以加特技的。
应该是6.2的某个地方被改动,然后触发了扳手的纠错机制,因此隐藏掉了指定特技的功能,同时,兵种也读取不出来了.
我在改exe的时候也有意避开了控制栏里那些功能的涉及的地址,但还是难免有所遗漏
如果一直找不到作者,似乎只能用OB来修一下扳手才行
[
本帖最后由 star175 于 2021-3-1 13:17 编辑
]
[广告]
真诚支持说岳,携手共创辉煌
zhoufangzun
组别
士兵
级别
忠义校尉
功绩
3
帖子
250
编号
544060
注册
2021-2-22
#285
发表于 2021-3-1 14:16
资料
短消息
只看该作者
QUOTE:
原帖由
star175
于 2021-3-1 13:05 发表
同样的扳手2.0,用6.1版测试了一下,发现是可以加特技的。
应该是6.2的某个地方被改动,然后触发了扳手的纠错机制,因此隐藏掉了指定特技的功能,同时,兵种也读取不出来了.
我在改exe的时候也有意避开了 ...
估计还是需要star175大你修复一下bug,毕竟这个作者万年不上线。(如果你实在没时间修复,就只能放弃用扳手了。)
[广告]
《精忠报国岳飞传完整版》火热发布
diablo5888
组别
百姓
级别
在野武将
功绩
0
帖子
22
编号
69020
注册
2006-5-18
#286
发表于 2021-3-1 14:46
资料
短消息
只看该作者
又可以期待一下姜维传和圣三了
[广告]
安装Alexa工具条,提高轩辕排名,支持轩辕发展!
zhoufangzun
组别
士兵
级别
忠义校尉
功绩
3
帖子
250
编号
544060
注册
2021-2-22
#287
发表于 2021-3-1 14:52
资料
短消息
只看该作者
QUOTE:
原帖由
star175
于 2021-2-27 10:17 发表
本来就是这样设计的,雷系不受天气和地形限制
四系之外均属妨碍,妨碍类本就缺少伤害策略,算是加强一下辅助妨碍吧
关于妨碍系策略过于垃圾的问题,我有两个设想。
1.把中毒、麻痹、混乱、禁咒,改为固定回合可以解除,取消运气解除。
2.中毒之后的最大生命值伤害可以加强一下,假设将10%加强到20%。
[广告]
《精忠报国岳飞传完整版》火热发布
双枪董平
组别
士兵
级别
护军
功绩
4
帖子
412
编号
161821
注册
2007-5-21
来自
水泊梁山
家族
梁山泊
#288
发表于 2021-3-1 14:57
资料
个人空间
短消息
只看该作者
回复 #287 zhoufangzun 的帖子
其实把妨碍策略的伤害系数调高,就显得没这么垃圾了。
[广告]
安装Alexa工具条,提高轩辕排名,支持轩辕发展!
zhoufangzun
组别
士兵
级别
忠义校尉
功绩
3
帖子
250
编号
544060
注册
2021-2-22
#289
发表于 2021-3-1 15:32
资料
短消息
只看该作者
…
[
本帖最后由 zhoufangzun 于 2021-3-1 15:40 编辑
]
[广告]
安装Alexa工具条,提高轩辕排名,支持轩辕发展!
zhoufangzun
组别
士兵
级别
忠义校尉
功绩
3
帖子
250
编号
544060
注册
2021-2-22
#290
发表于 2021-3-1 15:37
资料
短消息
只看该作者
QUOTE:
原帖由
双枪董平
于 2021-3-1 14:57 发表
其实把妨碍策略的伤害系数调高,就显得没这么垃圾了。
四系策略和雷系策略就是瞬间爆发的策略,如果只是调整伤害,那样就和五系策略没啥区别了。
四个状态被敌友军或者我军一回合就解除,显得四个状态很鸡肋,作用不大的主要原因还是在于状态的持续回合数。
曹操传mod就是太多不确定因数导致制作者难以控住剧本的平衡。(个人看法而已。)
[
本帖最后由 zhoufangzun 于 2021-3-1 15:39 编辑
]
[广告]
真诚支持说岳,携手共创辉煌
天道圣君
组别
士兵
级别
奋威校尉
好贴
1
功绩
6
帖子
124
编号
540353
注册
2020-2-8
#291
发表于 2021-3-2 08:45
资料
短消息
只看该作者
STAR大佬,发现一个问题,深入敌后的特技如果碰到特技模仿或者特技屏蔽,就有可能永久背叛
[广告]
安装Alexa工具条,提高轩辕排名,支持轩辕发展!
star175
★★
组别
白衣卿相
级别
破虏将军
好贴
4
功绩
168
帖子
724
编号
91725
注册
2006-11-16
#292
发表于 2021-3-3 11:57
资料
文集
短消息
只看该作者
回复 #272 zhoufangzun 的帖子
关于扳手2.0的解法看二楼
[广告]
《精忠报国岳飞传完整版》火热发布
rory12342003
组别
百姓
级别
在野武将
功绩
0
帖子
18
编号
81596
注册
2006-9-3
#293
发表于 2021-3-3 13:04
资料
短消息
只看该作者
先谢大大
游戏速度能自行调整吗 键盘选4也过快
过场剧情看不过来 希望作者能调一下速度数值
建议加入伯伯补丁中按空格/回车键替代鼠标左键功能方便看剧情
建议过场剧情对话在加速下不自动跳过 用Ctrl键则全速跳过
[
本帖最后由 rory12342003 于 2021-3-3 19:11 编辑
]
[广告]
《精忠报国岳飞传完整版》火热发布
zhoufangzun
组别
士兵
级别
忠义校尉
功绩
3
帖子
250
编号
544060
注册
2021-2-22
#294
发表于 2021-3-3 19:30
资料
短消息
只看该作者
QUOTE:
原帖由
star175
于 2021-3-3 11:57 发表
关于扳手2.0的解法看二楼
非常感谢star175大提供的代码。
[
本帖最后由 zhoufangzun 于 2021-3-3 21:02 编辑
]
[广告]
《精忠报国岳飞传完整版》火热发布
天道圣君
组别
士兵
级别
奋威校尉
好贴
1
功绩
6
帖子
124
编号
540353
注册
2020-2-8
#295
发表于 2021-3-3 22:32
资料
短消息
只看该作者
大佬,能教一下怎么样把6——c的显示修改为常驻效果吗
[广告]
真诚支持说岳,携手共创辉煌
asd593481193
组别
百姓
级别
在野武将
功绩
0
帖子
13
编号
544029
注册
2021-2-18
#296
发表于 2021-3-4 09:58
资料
短消息
只看该作者
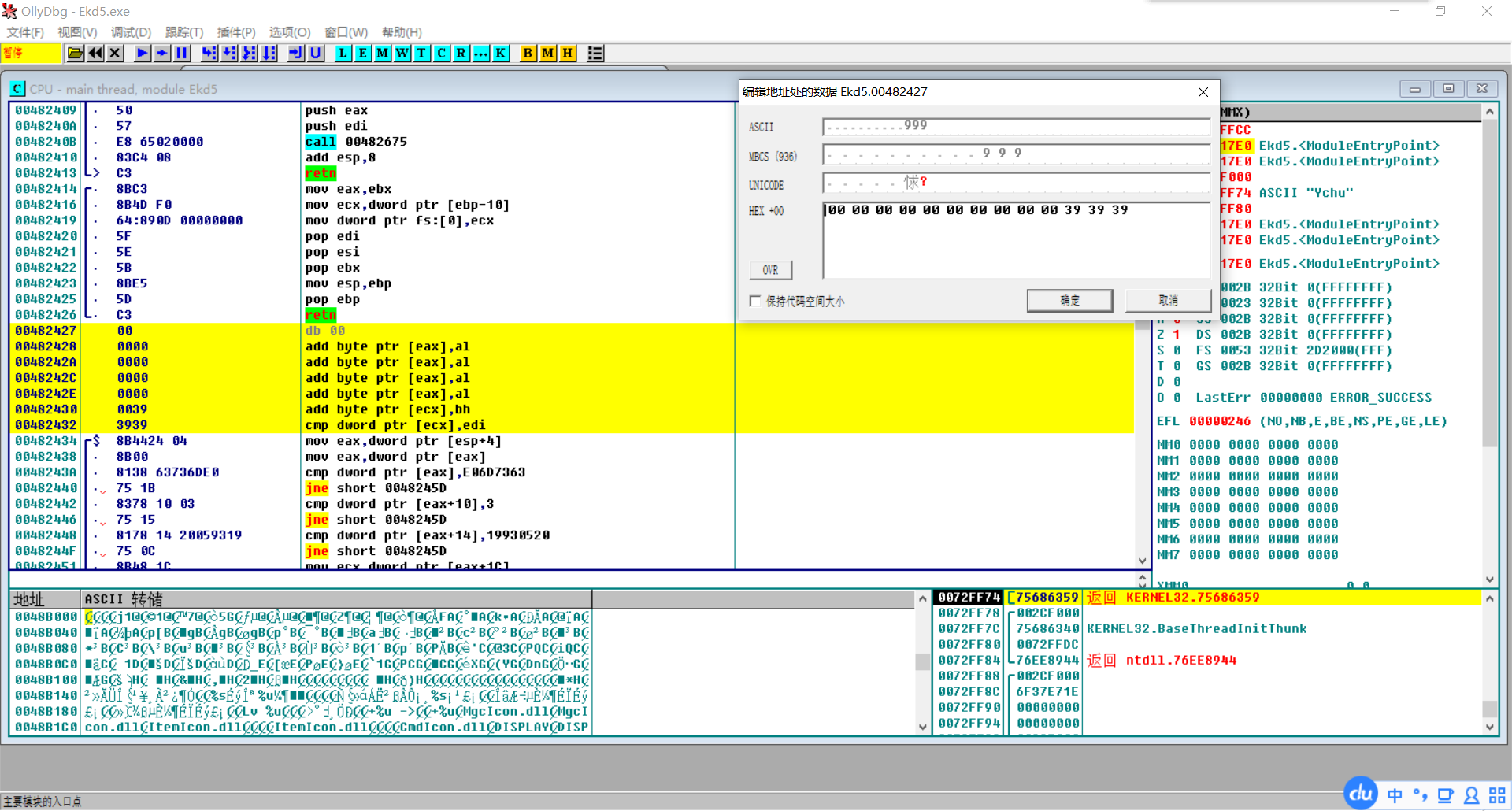
试了一下改装备顺序是可以的,前提是要把482427存放的默认装备号也改成对应的编号
[广告]
《精忠报国岳飞传完整版》火热发布
天道圣君
组别
士兵
级别
奋威校尉
好贴
1
功绩
6
帖子
124
编号
540353
注册
2020-2-8
#297
发表于 2021-3-4 11:28
资料
短消息
只看该作者
对2L装备自动满级修改方法的补充,比如霸皇,普通装备只有00兵器和39战甲,那么就把其他十六进制数字全部改成这两个即可
图片附件
:
QQ图片20210304112650.png
(2021-3-4 11:28, 292.69 K)
[广告]
安装Alexa工具条,提高轩辕排名,支持轩辕发展!
faraday0
组别
百姓
级别
在野武将
功绩
0
帖子
3
编号
540538
注册
2020-2-19
#298
发表于 2021-3-4 20:11
资料
短消息
只看该作者
敌军和友军的移动框怎么改,从6.1开始就是清一色了,不好区分
[广告]
真诚支持说岳,携手共创辉煌
天道圣君
组别
士兵
级别
奋威校尉
好贴
1
功绩
6
帖子
124
编号
540353
注册
2020-2-8
#299
发表于 2021-3-5 13:13
资料
短消息
只看该作者
大佬,根据反馈,有的电脑系统不支持PNG动画,一播放就会闪退,是缺少了什么游戏组件吗?
[广告]
真诚支持说岳,携手共创辉煌
whh
(無鑒道人)
组别
士兵
级别
护军
功绩
4
帖子
443
编号
234761
注册
2007-11-4
来自
广陵 邗邑
#300
发表于 2021-3-5 19:52
资料
短消息
只看该作者
回复 #210 zhoufangzun 的帖子
装备升级等级设置问题,形象指定器6.2不能直接指定,修改方法如下:
红色数字分别是 普装 和 特装 升级需要的人物等级
[
本帖最后由 whh 于 2021-3-5 19:53 编辑
]
图片附件
:
装备升级等级.png
(2021-3-5 19:52, 497.67 K)
[广告]
安装Alexa工具条,提高轩辕排名,支持轩辕发展!
490
10/17
|‹
‹‹
8
9
10
11
12
13
14
15
16
17
››
投票
交易
悬赏
活动
正在浏览此帖的会员 -
3
人在线 -
0
位会员(
0
隐身),
3
位游客
轩辕春秋文化论坛
轩辕史话
> 炎黄春秋
> 我思我在
> 法律探讨
> 三国史话
春秋文艺
> 古典小说
> 诗词歌赋
> 现代文艺
> 韦编三绝
> 对联雅座
> 滴翠亭
> 藏经阁
> 双七钟社
> 笑书神侠
> 辕门射虎
> 虎帐点兵
游戏人生
> 三国戏英杰传
> 同人战棋手游
> 三国鼎立
> 轩辕公会
> 三国志12
> 英雄史诗
> 运筹帷幄
> 人间五十年
> 步步为营
> 游行天下
> 游戏贴图
轩辕工作室
> 兴唐传·瓦岗山异闻录
> 豪华曹操传
> 精忠报国岳飞传
> 《精忠报国岳飞传》制作组
> 大一统演义
> 曹操传MOD作品交流
> 东吴霸王传
> 封神英杰传
> 杨家将
> 吕布传
> 三国无双战略版
> 北宋志·赵匡胤传
> 战旗春秋
> 曹操传MOD制作交流
> 金庸群侠传MOD交流
> 风华录
> 设计与修改
柔居
> 岳飞全传
> 杨门忠烈传
> 梁山好汉宋江传
怡情岁月
> 影音经典
> 动漫先锋
> 绘画摄影
> 情感轩辕
> 衣食住行
> 体坛动力
> 谈股论金
参政议政
> 迎宾阁
> 鸿胪寺
> 登闻鼓
> 监造府
当前时区 GMT+8, 现在时间是 2026-5-27 07:06
京ICP备2023018092号
轩辕春秋
2003-2023 www.xycq.org.cn
Powered by
Discuz!
5.0.0
2001-2006
Comsenz Inc.
Processed in 0.016563 second(s), 9 queries , Gzip enabled
TOP
清除 Cookies
-
联系我们
-
轩辕春秋
-
Archiver
-
WAP
控制面板首页
编辑个人资料
积分交易
公众用户组
好友列表
基本概况
论坛排行
主题排行
发帖排行
积分排行
管理团队
管理统计